Instance Verification Kit (IVK)
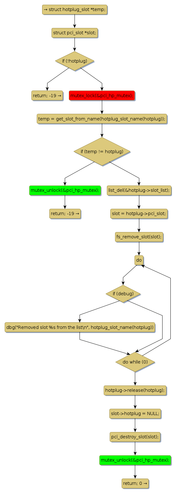
mutex lock @ [11932+26+/linux-3.19-rc1/drivers/pci/hotplug/pci_hotplug_core.c]
Instance Signature: pci_hp_mutex
|
The Matching Pair Graph:
|
|
Function Name
|
Control Flow Graph (CFG)
|
Events Flow Graph (EFG)
|
Source Correspondence
|
|
pci_hp_deregister
|
|
|
[11794+17+/linux-3.19-rc1/drivers/pci/hotplug/pci_hotplug_core.c]
|